办税指南
综合
fsdl6zhad92h,15bacuo1kwf3a
新电子税局清税申报(税务注销办理)操作指引
发布时间:2024-12-02   来源:北京税务 
免责申明:本站自编内容版权所有,不得转载;部分内容转载自报刊或网络,转载内容均注明来源和作者,如对转载、署名等有异议的相关方请通知我们(tfcj@tfcjtax.com,051086859269),我们将及时处理!本网站登载的财税法规政策请以官方发布的为准;本网站内容仅供学习参考之目的,所有文章内容与观点并不代表本站观点、立场,我们不对其准确性、合规性负责!如用于实务操作等等其他任何目的,所产生的法律风险与法律责任与本站无关!

一、业务概述

市场主体终止经营活动退出市场前,须先向主管税务机关进行清税申报,办理税务注销。税务注销办理分为简易注销和普通注销流程(包含即办注销、一般注销)。

二、办理流程

简易注销:系统自动办结;

普通注销(即办注销):即时办结;

普通注销(一般注销):小规模纳税人5个工作日;一般纳税人10个工作日内办结。

三、前置条件

纳税人在清税申报前或申报清税期间应对相关税费进行申报、结清税款。对税控设备及资格、相关协议、纳税人存在未注销的扣缴登记信息等进行注销或终止。

具有企业所得税税种认定的纳税人,在清税申报前完成企业所得税清算报备。

四、功能路径

1.【我要办税】—【综合信息报告】—【状态信息报告】—【清税申报(税务注销办理)】。

2.通过消息提醒提供的链接跳转进入。

3.通过首页搜索栏输入关键字查找。

五、操作步骤

第一步 

登录新电子税务局,点击【我要办税】—【综合信息报告】—【状态信息报告】—【清税申报(税务注销办理)】功能菜单。

图片

第二步 

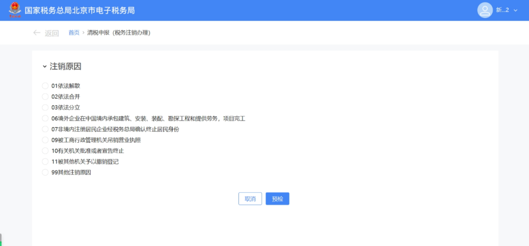
跳转至清税申报(税务注销办理)界面,展示注销原因。

(1)非跨区财产税主体登记纳税人,展示所有注销原因。

图片

(2)跨区财产税主体登记纳税人,则仅展示跨区财产税主体可适用的注销原因。

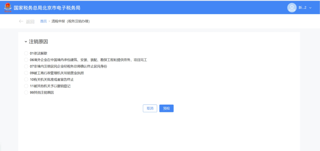
注销原因展示:

图片

第三步 

选择注销原因。

(1)注销原因为【01依法解散】、【06境外企业在中国境内承包建筑、安装、装配、勘探工程和提供劳务,项目完工】、【07非境内注册居民企业经税务总局确认终止居民身份】、【09被工商行政管理机关吊销营业执照】、【11被其他机关予以撤销登记】、【99其他注销原因】时。点击【预检】。

图片

(2)注销原因为【02依法合并】、【03依法分立】时。弹出合并分立报告业务办理提醒:“您选择的注销原因为:依法合并。请先办理合并分立报告业务。”,点击【合并分立报告】系统跳转至合并分立报告功能界面进行业务办理(具体操作请查看《合并分立报告》操作手册)。点击【取消】返回功能界面。

图片

(3)注销原因为【10有关机关批准或者宣告终止】。

1)展示信息填写界面。

图片

2)录入相应信息,点击【预检】。

图片

第四步 

预检时不同满足条件对应不同的业务办理场景。

(1)即办注销通过时(满足即办资格及即办条件,且不存在未办结事项时)。

1)系统提示“尊敬的纳税人:您符合税务即办注销条件,确认是否注销!”,点击【确定】。

图片

2)系统提示“尊敬的纳税人,清税申报业务已办理成功,点击查看《清税证明》。”,点击【《清税证明》】进行下载。

图片

3)系统跳转至清税证明界面,点击【下载】进行清税证明下载。

图片

(2)即办注销不通过时。

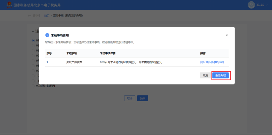
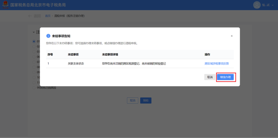
1)符合即办注销资格及条件,但存在未办结事项,且未办结事项存在非提示类事项时。弹出未结事项告知界面,系统提示“您存在以下未办结事项:您可选择办理未结事项,办理完结后点击刷新,继续进行清税申报。”,展示未结事项以及对应办理链接按钮。

图片

①直接通过办理方式链接按钮办理未办结事项。

点击未结事项对应的办理方式按钮,系统跳转到未办结的业务功能,完成未结事项办理后,重新进入“清税申报(税务注销办理)”功能,完成清税流程操作。

图片

②暂不办理,优先签署承诺书。

a.点击【签署承诺书】。

图片

b.系统跳转即办《清税证明》承诺书界面,点击【去认证】。

图片

c.弹出二维码认证窗口,系统提示“选择承诺制需要法定代表人进行实名认证”,使用“电子税务局app”进行扫码认证,点击【确定】。

图片

d.点击【下载】 下载“即办《清税证明》承诺书”,点击【确定】。

图片

e.系统提示“尊敬的纳税人,您申请的清税申报已办理成功,点击查看《清税证明》,并在承诺期限内完成未结事项办理。”, 点击【《清税证明》】可下载清税证明,点击【返回首页】可返回电子税务局首页。

图片

2)符合即办注销资格及条件,但存在未办结事项,且未办结事项都为提示类事项时。

①系统弹出未结事项告知界面,系统提示“您存在以下未办结事项:您可选择办理未结事项,办理完结后点击刷新,继续进行清税申报。”,展示未结事项以及对应办理链接按钮,点击【继续办理】。

图片

②系统提示“尊敬的纳税人:您符合税务即办注销条件,确认是否注销!”,点击【确认】。

图片

③跳转至办理成功界面,提示“尊敬的纳税人,清税申报业务已办理成功,点击查看《清税证明》。”,点击【《清税证明》】。

图片

④跳转至清税证明界面,点击【下载】进行清税证明下载。

图片

(3)一般注销通过时。

1)系统提示“尊敬的纳税人:您符合税务注销申请条件,确认是否提交申请!”,点击【确定】。

图片

2)跳转至提交成功界面,提示“您发起的清税申报申请已提交,税务机关将在5日内受理,如有疑问可通过征纳互动或拨打12366、主管税务机关电话等进行咨询。进度查询:我要查询-办税进度及结果信息查询”,点击【返回首页】返回电子税务局首页。

图片

(4)一般注销不通过。

1)存在未办结事项,且未办结事项存在非提示类事项时。

①弹出未结事项告知界面,系统提示“您存在以下未办结事项:您可选择办理未结事项,办理完结后点击刷新,继续进行清税申报。”,展示未结事项以及对应办理链接按钮。点击未结事项对应的办理方式按钮进行办结,完成未结事项办理后,重新进入“清税申报(税务注销办理)”功能。

图片

②系统提示“尊敬的纳税人:您符合税务注销申请条件,确认是否提交申请!”,点击【确认】。

图片

③跳转至提交成功界面,提示“尊敬的纳税人,您的清税申报申请已提交,税务机关将在5日内受理,如有疑问可通过征纳互动或拨打12366、主管税务机关电话等进行咨询。进度查询:我要查询-办税进度及结果信息查询”,点击【返回首页】返回电子税务局首页。

图片

2)存在未办结事项,且未办结事项都为提示类事项。

①弹出未结事项告知界面,系统提示“您存在以下未办结事项:您可选择办理未结事项,办理完结后点击刷新,继续进行清税申报。”,展示未结事项以及对应办理链接按钮,点击【继续办理】。

图片

②系统提示“尊敬的纳税人:您符合税务注销申请条件,确认是否提交申请!”,点击【确定】。

图片

③跳转至提交成功界面,提示“尊敬的纳税人,您的清税申报申请已提交,税务机关将在5日内受理,如有疑问可通过征纳互动或拨打12366、主管税务机关电话等进行咨询。进度查询:我要查询-办税进度及结果信息查询”,点击【返回首页】返回电子税务局首页。

图片

六、报送资料

无。

七、注意事项

1.一般注销中,当纳税人向税务主管机关申报清税时,税务机关将根据清税申报是否存在风险疑点,中止办结时限,并进一步核实纳税人完税情况。

2.纳税人采用承诺注销打印清税证明后,未办结事项可以通过登录电子税务局进入该功能“未结事项告知”办理。

八、常见问题

1

问:如果已注销或已提交注销申请进入功能会有提示吗?

答:办理不同业务后再进入会有相应提示:

(1)已注销:您已注销,如需下载打印《清税证明》,可通过【我的查询】功能下载。

(2)已提交注销申请:您提交的注销申请已受理,预计5日可收到审核结果,请耐心等待,您可通过电子税局查询模块进行查询。

 

扫一扫,打开该文章

相关文章 查看更多>>
【打印】      【关闭】
版权所有:天赋长江(无锡)税务师事务所
地址:江苏省江阴市长江路169号汇富广场22楼
电话:0510-86855000 邮箱:tfcj@tfcjtax.com
苏ICP备05004909 苏B2-20040047